EtherCAT® Netzwerk Konfiguration und Diagnose
EC-Engineer ist ein leistungsfähiges Software-Werkzeug zur Konfiguration und Diagnose von EtherCAT® Netzwerken. Mit nur einem Tool kann der Anwender alle notwendigen Aufgaben schnell und komfortabel durchführen. Dazu trägt das moderne, übersichtliche und intuitiv bedienbare User Interface entscheidend bei, wobei bewusst auf Popup Dialoge weitestgehend verzichtet wurde.

Standard- und Expertenmodus
In der übersichtlichen Standardansicht ist eine Konfiguration in wenigen Schritten rasch erstellt. Weitere, eher weniger verwendete Parameter und Optionen, stehen erst nach Aktivierung der Expertenansicht zur Verfügung.

Beschränkung auf das Sinnvolle
Ein weiterer Vorteil besteht darin, dass nur die Funktionen angewählt werden können, welche die Steuerung (EtherCAT MainDevice) tatsächlich unterstützt. Über sogenannte EMI (EtherCAT MainDevice Information) Dateien werden die Eigenschaften und der Leistungsumfang des MainDevices definiert. Dazu gehören zum Beispiel die möglichen Zykluszeiten, die Unterstützung für Mailbox-Protokolle, DC Synchronisation, Hot Connect etc. Im Lieferumfang sind EMI Dateien für den Class A und Class B EC-Master enthalten. Weitere Dateien können vom Anwender erstellt werden.

Konfiguration im Büro oder an der Anlage
Mit EC-Engineer kann die Konfiguration „Offline“ im Büro oder „Online“ an der Anlage mit dem realen Netzwerk, erstellt werden. Dabei spielt es keine Rolle, ob die EtherCAT SubDevices am lokalen Windows PC, oder an der Steuerung angeschlossen sind. In beiden Fällen können komfortabel mittels „Netzwerk Scan“ die SubDevices und die Topologie erkannt werden. Sind die SubDevices am Windows PC angeschlossen, kann der integrierte Windows EC-Master das Netzwerk hochfahren und diagnostizieren. Wenn die SubDevices an der Steuerung angeschlossen sind, übernimmt der dort laufende EC-Master die Kommunikation am Netzwerk und stellt dem EC-Engineer alle notwendigen Dienste und Daten zur Verfügung.

Definierte Anordnung der SubDevices im Prozessabbild
Der EC-Engineer erlaubt die freie Anordnung von einzelnen SubDevices oder einer Gruppe von SubDevices im Prozessabbild. Zum einen, kann man damit den SubDevices eine Wunschadresse zuordnen und zum anderen, bleiben auch beim Löschen oder Hinzufügen von SubDevices die vorhandenen Adressen unverändert. Die Wunschadresse kann für den Eingangsbereich und Ausgangsbereich getrennt voneinander festgelegt werden..

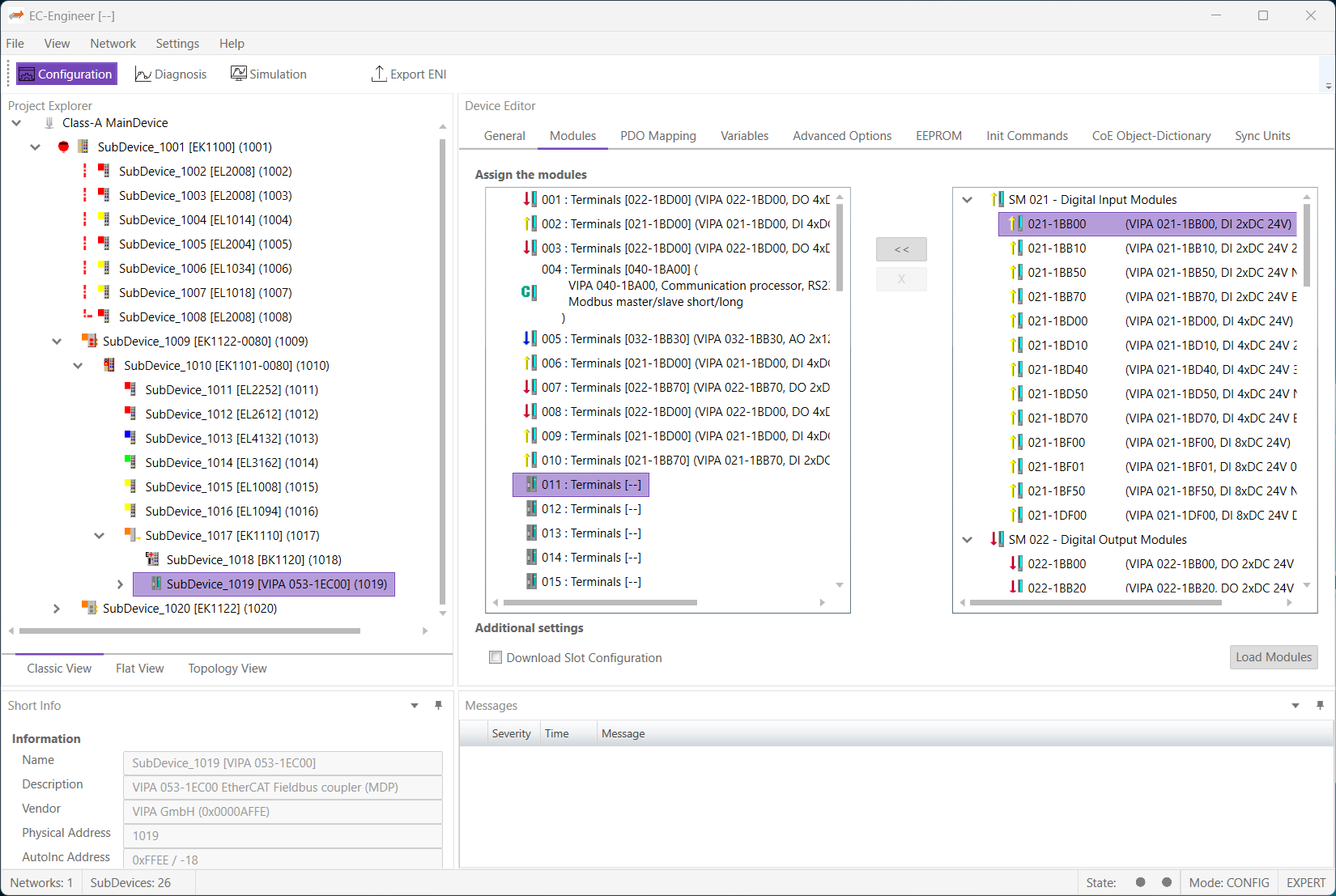
Modular Device Profile (MDP) SubDevices
Auch komplexe SubDevices welche auf der Modular Device Profile (MDP) Spezifikation basieren, lassen sich komfortabel und übersichtlich konfigurieren. Dabei werden die verfügbaren Module (rechts) den Slots (links) zugewiesen.

Leistungsfähige Diagnosefunktionen
Auch als Diagnosewerkzeug kann der EC-Engineer voll überzeugen. Nachdem die Verbindung zum EC-Master hergestellt ist, können sowohl EC-Master als auch SubDevices analysiert werden. Dazu gehören die Anzeige der Zustände und Prozessdaten, aber auch komplexere Funktionen wie das Auslesen der Objektverzeichnisse oder das Aufspielen von neuer SubDevice Firmware. Mit Hilfe einer speziellen Ansicht kann auch die Ursache für einen nicht erfolgreichen Bushochlauf ermittelt werden

EC-Engineer Software Development Kit (SDK)
Mithilfe des EC-Engineer SDK können alle oder einige EC-Engineer Funktionen in eine andere Engineering Anwendung integriert werden. Auch Marken-Labeling, sowie kundenspezifische Verbesserungen sind möglich. Alle EC-Engineer Geschäftslogikmodule sind unter Windows und Linux verfügbar. Die Benutzeroberfläche basiert auf der Microsoft WPF-Technologie.
Funktionen
Allgemeine Funktionen
- Mehrere MainDevices (Steuerungen) innerhalb eines Projektes
- EtherCAT SubDevices am Windows PC
- EtherCAT SubDevices an der Steuerung
- Baumansicht und Topologie Ansicht
- ESI und EMI Manager
- Sprachumschaltung
- Modernes User Interface auf Basis von WPF
Konfigurationsfunktionen
- Import ESI (EtherCAT SubDevice Information) Datei gemäß ETG.2000
- Export ENI-(EtherCAT Network Information) Datei gemäß ETG.2100
- Ermittlung der vorhandenen SubDevices durch Bus-Scan
- Kopieren von SubDevices einschließlich aller Parameter
- PDO Auswahl und Konfiguration
- Anpassen und Hinzufügen von Init Commands
- Transparente Einbindung von MDP (Modular Device Profile) SubDevices
- Feste Startadressen von SubDevice-Gruppen im Prozessabbild
- Distributed Clocks (DC) Einstellungen
- Definition von "Hot Connect" Gruppen
- Programmierung Station Alias Adresse
- Sonstige Parameter für EC-Master und SubDevices
Diagnosefunktionen
- Master- und SubDevice-Zustände (anzeigen und ändern)
- Prozessdaten (anzeigen und ändern)
- ESC-Register (lesen und schreiben)
- EEPROM (lesen und schreiben)
- Master und SubDevice Objekt Verzeichnisse
- Mailboxtransfers (Service Daten Objekte Upload und Download)
- Firmware Upload und Download
- Vergleich zwischen Konfiguration und realem Netzwerk
Eine Übersicht über alle Funktionen der verschiedenen Version gibt es hier.
Neue Features
Weitere Informationen über EC-Engineer
Weitere Informationen erhalten sie in unserem Downloadbereich.